Résilier les baux actifs présents sur le mandat
Accès : GM / Contrat / Mandat de Gestion / Ex : 33 > Tâche : BAUX
Pour résilier votre mandat, il faut impérativement résilier les baux encore actifs sur celui-ci.

1. Cocher « Présent » et « Résilier/Sortis »
2. Sur les baux déjà résiliés, la mention « Résilier le [date de résiliation] » remonte sur l’écran
3. Sélectionnez le bail encore actif pour rentrer dans le contrat du locataire ou passez par le chemin suivant :
Accès : GB / Contrat / Baux/PEC

1. Double cliquer sur l’objet du contrat
2. Cliquer sur l’icône Résilier
(Si nécessaire) Supprimer les acomptes du propriétaire
Accès : GM / Contrat / Mandat de Gestion / Ex : 35 > Tâche Acompte propriétaire et Acompte Mandat

1. Cliquer sur la loupe
2. Cliquer sur la corbeille pour supprimer les acomptes paramétrés
3. Action à répéter s'il existe des indivisaires.
(Action similaire pour les acomptes mandat)
Modifier les Unités de location (UL)
Accès : GM / Contrat / Mandat de Gestion / Ex : 35 > Tâche : Unité de location

1. Visualisation des unités de location créer sur le mandat
2. Clique sur l’icône liste

3. Cliquer sur l’icône « modifier »
4. Sélectionner « Changement de la composition » afin de sortir les lots de l’UL.
5. Faire « basculer » chaque lot des ‘Lots de l’appartement’ vers les ‘Lots non attribués’.
Puis valider.

Si une difficulté peut se poser si la date de début n’est pas renseignée. Dans ce cas, saisir celle-ci avant de réaliser la « bascule ».
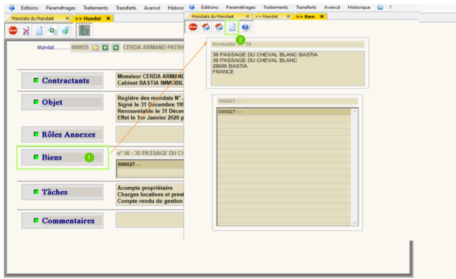
Sortir les lots du mandat
Accès : GM / Contrat / Mandat de Gestion / Ex : 35 > Objet du contrat > Biens

1. Dans l’objet du contrat, sélectionner le menu « Bien »
2. Cliquer sur « Changer »
3. Faire « basculer les lots présents sur le mandat vers les lots du mandat
4. Valider la modification.
A la fin de l’opération, l’application propose automatiquement de procéder à la résiliation du mandat. Il ne reste qu’à indiquer la date de résiliation.