- FAQ- Aide en ligne MaGI
- Aide logiciel syndic
- COURRIERS / MAILS
Comment envoyer un recommandé (bureautique) depuis Magi ?
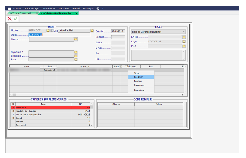
- Se rendre sur le tiers concerné (ici par exemple un copropriétaire) puis cliquer sur l’enveloppe

- Faire un clic droit dans l’espace destinataire et cliquer sur « Modifier »

- Sélectionner « AR » dans le mode d’envoi puis valider

- Après avoir sélectionné votre modèle de courrier cela vous questionne sur la génération des AR. Vous pouvez donc indiquer Oui et remplir les champs demandés.
